服务管理#

对系统服务进行管理,包括安装、卸载、配置默认服务。

点击加号安装新增的服务

../../_images/14.png ../../_images/23.png

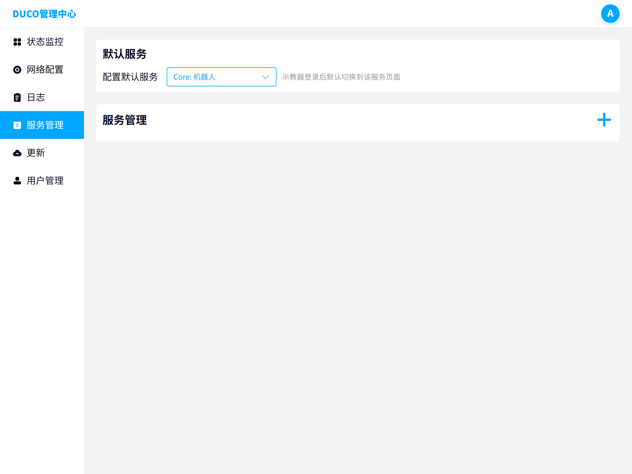
通过配置服务的启用按钮可以配置服务开机是否加载,通过配置默认服务可以选择示教器开启默认的登录界面

../../_images/31.png

安装服务后可以在状态监控界面进行查看

../../_images/41.png

通过点击服务的卸载按钮卸载服务

../../_images/51.png